【亲测】网址直接打包成微信源码小程序的源码下载
我们都知道微信小程序是无法直接打开网址的。这个小程序源码提供了一种将网址直接打包成微信小程序的方法,使得用户可以在微信小程序中直接访问这些网址内容。这个源码没有进行加密,可以直接查看和修改。
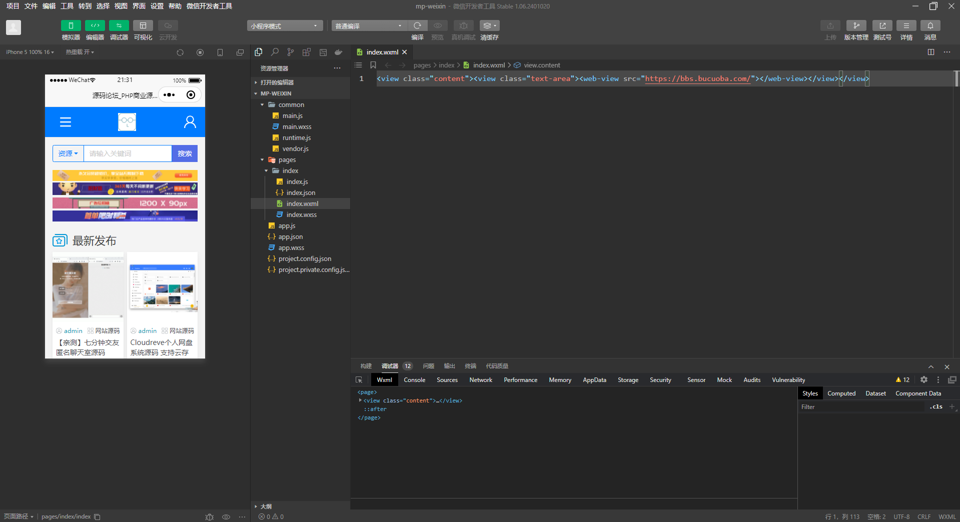
说明:
修改 \mp-weixin\pages\index\index.wxml 中的网址为你自己的
1. 本站所有资源来源于用户上传和网络,如有侵权请邮件联系站长!heg1990@126.com
2. 您必须在下载后的24个小时之内,从您的电脑中彻底删除上述内容资源!
3. 如果你也有好源码或者教程,可以到审核区发布,分享有金币奖励和额外收入!
4. 本站提供的源码、模板、插件等等其他资源,都不包含技术服务请大家谅解!
5. 如有链接无法下载、失效或广告,请联系管理员处理!
6. 本站资源售价只是赞助,收取费用仅维持本站的日常运营所需!
7. 本站不保证所提供下载的资源的准确性、安全性和完整性,源码仅供下载学习之用!
8. 如用于商业或者非法用途,与本站无关,一切后果请用户自负!
自由者源码平台 » 【亲测】网址直接打包成微信源码小程序的源码下载
2. 您必须在下载后的24个小时之内,从您的电脑中彻底删除上述内容资源!
3. 如果你也有好源码或者教程,可以到审核区发布,分享有金币奖励和额外收入!
4. 本站提供的源码、模板、插件等等其他资源,都不包含技术服务请大家谅解!
5. 如有链接无法下载、失效或广告,请联系管理员处理!
6. 本站资源售价只是赞助,收取费用仅维持本站的日常运营所需!
7. 本站不保证所提供下载的资源的准确性、安全性和完整性,源码仅供下载学习之用!
8. 如用于商业或者非法用途,与本站无关,一切后果请用户自负!
自由者源码平台 » 【亲测】网址直接打包成微信源码小程序的源码下载
