哔哩哔哩互动抽奖网站源码下载_创建自己的互动抽奖活动

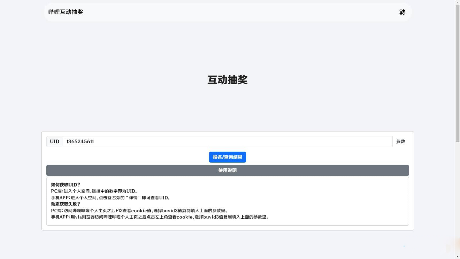
哔哩哔哩互动抽奖网站源码是一款功能强大的网站源码,作者可以通过它发布互动奖励,并设置自己的哔哩哔哩UID和cookie,还可以添加奖品等相关信息。该源码能够获取个人主页前十条动态,然后判断是否存在评论或转发的情况,参与者可以查询自己是否中奖。
1. 本站所有资源来源于用户上传和网络,如有侵权请邮件联系站长!heg1990@126.com
2. 您必须在下载后的24个小时之内,从您的电脑中彻底删除上述内容资源!
3. 如果你也有好源码或者教程,可以到审核区发布,分享有金币奖励和额外收入!
4. 本站提供的源码、模板、插件等等其他资源,都不包含技术服务请大家谅解!
5. 如有链接无法下载、失效或广告,请联系管理员处理!
6. 本站资源售价只是赞助,收取费用仅维持本站的日常运营所需!
7. 本站不保证所提供下载的资源的准确性、安全性和完整性,源码仅供下载学习之用!
8. 如用于商业或者非法用途,与本站无关,一切后果请用户自负!
自由者源码平台 » 哔哩哔哩互动抽奖网站源码下载_创建自己的互动抽奖活动
2. 您必须在下载后的24个小时之内,从您的电脑中彻底删除上述内容资源!
3. 如果你也有好源码或者教程,可以到审核区发布,分享有金币奖励和额外收入!
4. 本站提供的源码、模板、插件等等其他资源,都不包含技术服务请大家谅解!
5. 如有链接无法下载、失效或广告,请联系管理员处理!
6. 本站资源售价只是赞助,收取费用仅维持本站的日常运营所需!
7. 本站不保证所提供下载的资源的准确性、安全性和完整性,源码仅供下载学习之用!
8. 如用于商业或者非法用途,与本站无关,一切后果请用户自负!
自由者源码平台 » 哔哩哔哩互动抽奖网站源码下载_创建自己的互动抽奖活动